苦于微信群聊二维码频繁变动,开发这个能生成永久二维码的工具,不需要服务器。也可作为 URL 缩短链接服务使用。
功能特性
1.生成永久短链接,指向微信群二维码
2.可当短链接生成器
3.无需服务器
4.自定义二维码样式和 Logo
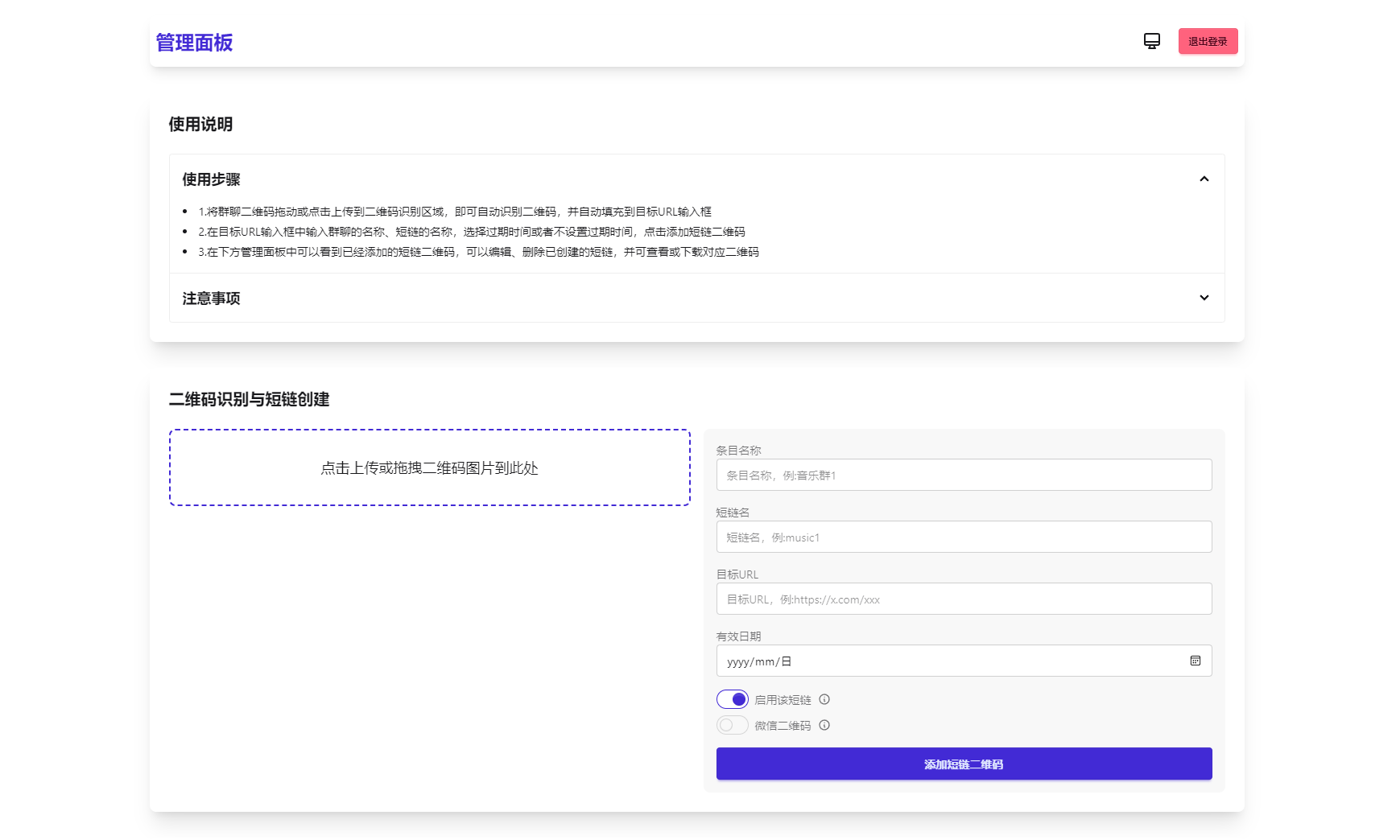
5.管理后台可随时更新
6.密码保护(demo)
图片:

后退
榜单


















苦于微信群聊二维码频繁变动,开发这个能生成永久二维码的工具,不需要服务器。也可作为 URL 缩短链接服务使用。
功能特性
1.生成永久短链接,指向微信群二维码
2.可当短链接生成器
3.无需服务器
4.自定义二维码样式和 Logo
5.管理后台可随时更新
6.密码保护(demo)
