-
2025-03-28
微信群永久二维码生成系统源码
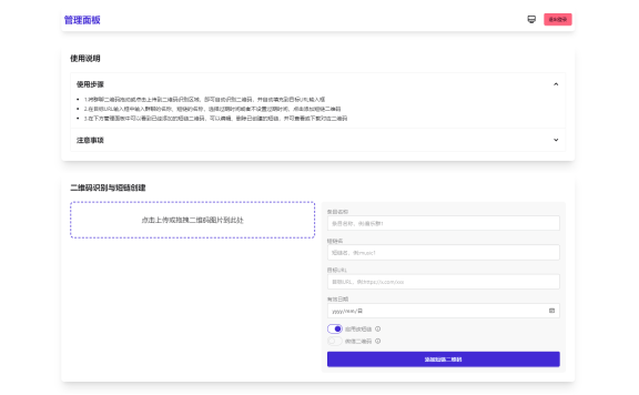
苦于微信群聊二维码频繁变动,开发这个能生成永久二维码的工具,不需要服务器。也可作为 URL 缩短链接服务使用。 功能特性 1.生成永久短链接,指向微信群二维码 2.可当短链接生成器 3.无需服务器 4.自定义二维码样式和 Logo 5.管理后台可随时更新 6.密码保护(demo) 图片:
权益已成功开启
希望新权益能为你带来更多收获,也期待你创作更多优质内容。
后退
榜单

















